Jump to content

netgear

Moderators
  • Posts

    6,126
  • Joined

  • Days Won

    74

Everything posted by netgear

  1. @Lorys89 Da molte versioni non modifico le impostazioni della mia configurazione, vedo si avvia sempre bene, ma non è che devo mettere qualche nuova features uscita con le nuove versioni di OpenCore, non mi ricordo da che versione non la modifico, 8 e qualcosa mi pare... Io ho sempre la serie 8 macchina principale e muletto...
  2. Un preinstall è la soluzione più semplice, oppure creare prima lo schema di partizionamento, oppure spostare dopo la EFI di Windows anche in coda va bene, un file autounattend che partiziona e installa ecc...
  3. Alla prima schermata "Maiuscola F10" per aprire il terminale diskpart sel disk 0 list vol sel vol X assign letter=w: exit DIR W: cd /d W:\EFI\Microsoft\Boot\ bootrec /fixboot bcdboot C:\Windows /l it-it /s W: /f ALL
  4. netgear

    PCem v17 per macOS

    Eh si era l'era del tubo e del basso polliciaggio, su PCem ci sono anche i filtri Sharp-Bilinear-Shaders-1.61. Ma alla fine il default è preferibile. Ma la meglio sarebbe uno di questi MiniPC mi pare di capire che costerebbe 350 dollari 😁
  5. Non hai niente di scassato, se usi una EFI "prestata" devi allineare il BCD.
  6. netgear

    PCem v17 per macOS

    Mi pareva però di aver visto qualcuno che aveva fatto un hardware per installare i vecchi Sistemi, come per le vecchie console. Un piccolo scatolozzo, sarebbe fantastico, io dico avrebbe anche mercato :). Computer industriali si trovano ma costano un botto.
  7. @fabiosun Ma VMware ha sempre bisogno delle patch per funzionare con AMD..? Mancavano delle caratteristiche sulla CPU per andare nativamente, magari le nuove CPU hanno queste caratteristiche..? Visto che il resto è tutto affidato ai driver di VMware. Non mi ricordo che caratteristiche mancavano...
  8. netgear

    PCem v17 per macOS

    Sfortunatamente il progetto è semi abbandonato, forse qualcuno sta cercando di rilevarlo ma per ora si vede poco. 86Box è l'alternativa, ma la macchina vera non si batte, quasi mi pento di aver buttato via uno scatolone di CPU e schede varie, molte delle quali, per non dire tutte, INTONSE. Ogni tanto mi prendono di questi impulsi che a posteriori non comprendo. Ora mi veniva voglia di rifare un vecchio PC DOD/311 e W95 😞
  9. Alla fine è un finto problema anche se mette il boot nella EFI di OS X lo puoi sempre spostare dopo, puoi creare una EFI in coda a Windows, visto che in quel caso la salta, insomma da qualsiasi scenario si sistema con "facilità".
  10. Quello è il modo più invasivo, il modo corretto e mettere Windows a prescindere che OS X sia installato o meno. Posso mandarti la PREINSTALLAZIONE che vedi sopra da ripristinare sul disco di Windows, devi usare R-Drive Image. Puoi anche preparare il partizionamento prima del Disco e poi installare, ci sono diversi modi.
  11. Ci sono vari modi il più semplice è fare un preinstall, Sorgente Destinazione è uttto va al suo posto: - -
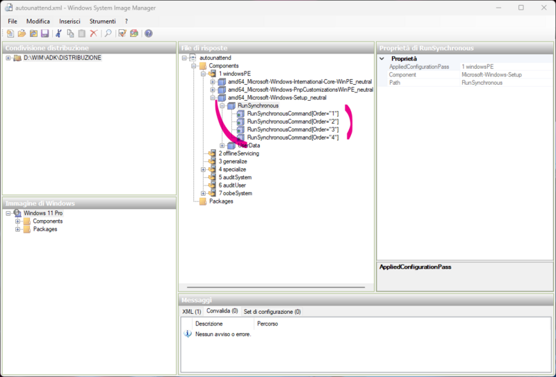
  12. Devi sostituire autounattend.xml nella root della chiavetta o nella ISO con questo che ha le patch per saltare il controllo: - - Da Sostituire.zip Ovviamente decomprimi questo file.
  13. Eh la mia ISONA si 😁... Cmq al tempo provando anche sulle macchine di Gengik la virtualizzazione sugli hack,, non so perché, ma aveva diversi problemi, penso perché è molto hardware centrica...
  14. OFFICE 4.3 Professional sotto Windows 3.1 26 Dischi, credo che adotterò Windows 3.1 come sistema definitivo 😁 -
  15. Certo, un 13500 magari con DDR5 visto che anche le schede si stanno allineando come prezzo. La farei anche io ma che ne faccio delle mie e poi onestamente non mi serve a nulla 😀.
  16. bandicam 2023-10-02 08-42-35-497.mp4
×
×
  • Create New...

Important Information

We have placed cookies on your device to help make this website better. You can adjust your cookie settings, otherwise we'll assume you're okay to continue.