Jump to content

SYSPREP ISO di Windows


netgear

Recommended Posts

  • Moderators

Si tratta di un metodo, usando solo strumenti ufficiali Microsoft, per creare una ISO di Windows personalizzata. Dopo l’installazione il nostro Sistema sarà già Desktop Personalizzato, Configurato, Aggiornato, comprensivo dei nostri Programmi e con i Driver hardware (personali) installati, tutto nella sola passata di installazione, quindi enormi vantaggi in termini di Tempo ma anche di Pulizia, non passeremo (ad esempio) prima dal catalog di Windows ma avremo tutto fatto “alla Prima”

 

Ci sono altri metodi oltre a questo, diciamo che è quello meno complesso e più “classico” con il vantaggio di essere più semplice, senza svantaggi nel risultato finale, anzi con qualche caratteristica unica.

 

Versione utilizzata per la Guida: Windows 10, 17134.1

 

Con VMware Player o Workstation creiamo una macchina di Windows 10:

 

000.jpg

 

Anche se non determinante, ma per coerenza (ormai parliamo solo di UEFI), selezioniamo UEFI:

 

001.jpg

 

Dual Core:

 

002.jpg

 

4 Gb di RAM:

 

003.jpg

 

Nella sezione Storage allochiamo tutto lo spazio in un Singolo file:

 

004.jpg

 

Eliminiamo Printer, Sound Card, USB Controller, qui le scuole di pensiero sono diverse, senza entrare nel dettaglio del perché io propongo un mio metodo:

 

005.jpg

 

Da New CD/DVD selezioniamo l’immagine di Windows da installare:

 

006.jpg

 

Molto Importante, non abilitiamo per ora la RETE Connet at power on” disabilitato:

 

007.jpg

 

Avviamo l’installazione:

 

008.jpg

 

Facciamo gestire lo spazio non allocato a Windows, premere “Avanti”:

 

009.jpg

 

Conclusa l’installazione, alla prima schermata di input senza selezionare niente premiamo: CTRL+MAIUSCOLA+F3

 

010.jpg

 

La macchina effettuerà un riavvio:

 

011.jpg

 

Entrando in una modalità di preparazione "SYSPREP:

 

012.jpg

 

Vista l’esclusione delle USB consiglio per Importare e Dialogare con la Macchina Virtuale di crearsi una ISO con UltraISO o simili, basta avviare il programma, mettere dentro quello che ci serve e salvare la ISO:

 

013.jpg

 

Cominciamo a personalizzare la nostra ISO, ad esempio il pannello START:

 

014.jpg

-

015.jpg

 

Una volta finito “Fissiamo” quello che sarà il nostro nuovo Default START post l'installazione, da PowerShell:

 

016.jpg

 

Export-StartLayout -Path "C:\Users\Administrator\Desktop\LayoutModification.xml"
Import-StartLayout –LayoutPath C:\Users\Administrator\Desktop\LayoutModification.xml -MountPath $env:SystemDrive\

 

017.jpg

 

Per via di un BUG dobbiamo copiare LayoutModification.xml anche nella posizione sotto specificata, visto che si tratta di una cartella nascosta per accedervi digitiamo %appdata%:

 

018.jpg

 

Copiare LayoutModification.xml “C:\Users\Administrator\AppData\Local\Microsoft\Windows\Shell”:

 

019.jpg

 

Proseguiamo la personalizzazione, ad esempio: Opzioni Cartelle e Ricerca, Privacy, Barra delle Applicazioni, Riproduzione Automatica ecc.

 

Da PowerShell possiamo eliminare le app diciamo inutili, facendo attenzione a non togliere quelle app che sono "più di Sistema", il metodo è quello che elenco qui sotto, incluso il Provisioning, pena un errore Sysprep in chiusura della ISO:

 

$AppList = @(

   "*XboxApp*",
   "*XboxSpeechToTextOverlay*",
   "*XboxGameOverlay*",
   "*GetHelp*",
   "*Getstarted*",
   "*Office.OneNote*",
   "*3DViewer*",
   "*Print3D*",
   "*OfficeHub*",
   "*OneConnect*",
   "*Wallet*",
   "*FeedbackHub*"

)

foreach ($App in $AppList) {

   Get-AppxPackage -Name $App | Remove-AppxPackage

}

-

020.jpg

 

Provisioning:

 
$AppList = @(

   "*XboxApp*",
   "*XboxSpeechToTextOverlay*",
   "*XboxGameOverlay*",
   "*GetHelp*",
   "*Getstarted*",
   "*Office.OneNote*",
   "*3DViewer*",
   "*Print3D*",
   "*OfficeHub*",
   "*OneConnect*",
   "*Wallet*",
   "*FeedbackHub*"

)

foreach ($App in $AppList) {

   Get-AppxProvisionedPackage -Online | Where-Object {$_.DisplayName -like $App} | Remove-AppxProvisionedPackage -Online

}

-

021.jpg

 

Consiglio di installare le vecchie “DirectX” “Visual C++” “Framework 3.5” e l’orario UTC che ci tornerà utile nel caso di MultiBoot:

 

022.jpg

 

Se avete problemi con l'installazione del Framework da questa posizione:

 

023.jpg

 

Con la ISO di Windows montata in 😧, altrimenti cambiate la lettera, da CMD:

Dism /online /enable-feature /featurename:NetFx3 /All /Source:D:\sources\sxs /LimitAccess
-

024.jpg

 

Installiamo i programmi che ci interessano:

 

025.jpg

 

Posizioniamo le icone sul Deskop, come vogliamo ritrovarle post installazione:

 

026.jpg

 

A questo punto, dalla barra in basso a destra della VM, abilitiamo la RETE, dobbiamo fare in modo che una volta attiva le app non vengano aggiornate (pena la non chiusura della ISO in Sysprep), quindi contemporaneamente apriamo lo store:

 

027.jpg

-

028.jpg

 

Ignoriamo la scelta della RETE:

 

029.jpg

-

030.jpg

 

Aggiorniamo il Sistem e le applicazioni:

 

031.jpg

 

Office:

 

032.jpg

 

Altri aggiornamenti:

 

033.jpg

 

Esauriamo tutti gli aggiornamenti:

 

034.jpg

 

Riabilitiamo gli aggiornamenti delle app:

 

035.jpg

 

Scolleghiamo la macchina virtuale dalla RETE.

Per prevenire una problematica disinstalliamo OneDrive:

 

036.jpg

 

Eliminiamo il contenuto della cartella OneDrive, %appdata%, C:\Users\Administrator\AppData\Local\Microsoft\OneDrive:

 

037.jpg

 

Creiamo un collegamento per la eventuale reinstallazione, C:\Windows\SysWOW64\OneDriveSetup.exe:

 

038.jpg

 

Posizioniamolo sul Desktop:

 

039.jpg

 

Facciamo un po’ di pulizia, cancelliamo il contenuto della Cartella C:\Windows\SoftwareDistribution\Download:

 

040.jpg

 

Eliminiamo i comandi usati in PowerShell %userprofile%\AppData\Roaming\Microsoft\Windows\PowerShell\PSReadline\ConsoleHost_history.txt:

 

041.jpg

 

Pulizia di Sistema

 

Da Esegui cmd.exe /c Cleanmgr /sageset:65535 & Cleanmgr /sagerun:65535:

042.jpg

 

Selezioniamo tutto e confermiamo e Riavviamo la macchina:

 

043.jpg

 

A questo punto il Sistema è pronto per essere chiuso, configurato e aggiornato in tutte le sue parti:

 

044.jpg

 

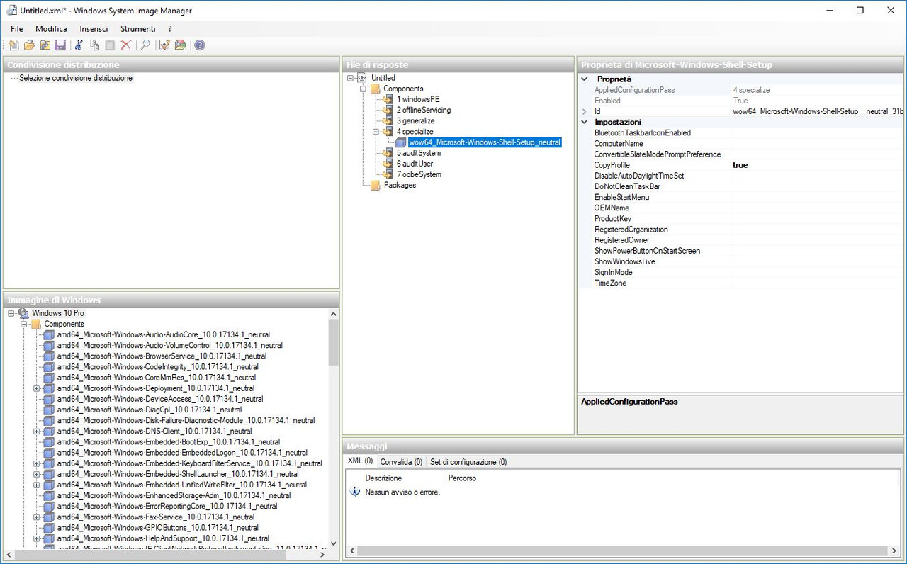
Per salvare tutte le impostazioni faremo una chiusura CopyProfile con Windows System Image Manager, uno strumento Microsoft per ridistribuire immagini personalizzate, per praticità fornisco il file che metteremo nel percorso di chiusura:

 

045.jpg

 

CopyProfile.xml, creare un file con il seguente contenuto:

 

<?xml version="1.0" encoding="utf-8"?>
<unattend xmlns="urn:schemas-microsoft-com:unattend">
    <settings pass="specialize">
        <component name="Microsoft-Windows-Shell-Setup" processorArchitecture="amd64" publicKeyToken="31bf3856ad364e35" language="neutral" versionScope="nonSxS" xmlns:wcm="http://schemas.microsoft.com/WMIConfig/2002/State" xmlns:xsi="http://www.w3.org/2001/XMLSchema-instance">
            <CopyProfile>true</CopyProfile>
        </component>
    </settings>
    <cpi:offlineImage cpi:source="wim:d:/wim/install.wim#Windows 10 Pro" xmlns:cpi="urn:schemas-microsoft-com:cpi" />
</unattend>

 

Per chi volesse una installazione più automatizzata lo script sotto comprende anche tutte le impostazioni richieste durante l'installazione, Cortana, Rete ecc, in più crea un Utente Admin con Password admin:

 

<?xml version="1.0" encoding="utf-8"?>
<unattend xmlns="urn:schemas-microsoft-com:unattend">
    <settings pass="oobeSystem">
        <component name="Microsoft-Windows-International-Core" processorArchitecture="amd64" publicKeyToken="31bf3856ad364e35" language="neutral" versionScope="nonSxS" xmlns:wcm="http://schemas.microsoft.com/WMIConfig/2002/State" xmlns:xsi="http://www.w3.org/2001/XMLSchema-instance">
            <SystemLocale>it-IT</SystemLocale>
            <UILanguage>it-IT</UILanguage>
            <UILanguageFallback>it-IT</UILanguageFallback>
            <UserLocale>it-IT</UserLocale>
            <InputLocale>0410:00000410</InputLocale>
        </component>
        <component name="Microsoft-Windows-Shell-Setup" processorArchitecture="amd64" publicKeyToken="31bf3856ad364e35" language="neutral" versionScope="nonSxS" xmlns:wcm="http://schemas.microsoft.com/WMIConfig/2002/State" xmlns:xsi="http://www.w3.org/2001/XMLSchema-instance">
            <OOBE>
                <HideEULAPage>true</HideEULAPage>
                <HideLocalAccountScreen>true</HideLocalAccountScreen>
                <HideOEMRegistrationScreen>true</HideOEMRegistrationScreen>
                <HideOnlineAccountScreens>true</HideOnlineAccountScreens>
                <HideWirelessSetupInOOBE>true</HideWirelessSetupInOOBE>
                <ProtectYourPC>1</ProtectYourPC>
                <UnattendEnableRetailDemo>false</UnattendEnableRetailDemo>
            </OOBE>
            <AutoLogon>
                <Password>
                    <Value>UABhAHMAcwB3AG8AcgBkAA==</Value>
                    <PlainText>false</PlainText>
                </Password>
                <Enabled>true</Enabled>
                <LogonCount>3</LogonCount>
                <Username>Admin</Username>
            </AutoLogon>
        </component>
        <component name="Microsoft-Windows-Shell-Setup" processorArchitecture="wow64" publicKeyToken="31bf3856ad364e35" language="neutral" versionScope="nonSxS" xmlns:wcm="http://schemas.microsoft.com/WMIConfig/2002/State" xmlns:xsi="http://www.w3.org/2001/XMLSchema-instance">
            <UserAccounts>
                <LocalAccounts>
                    <LocalAccount wcm:action="add">
                        <Password>
                            <Value>UABhAHMAcwB3AG8AcgBkAA==</Value>
                            <PlainText>false</PlainText>
                        </Password>
                        <Description>Local Administrator</Description>
                        <DisplayName>Admin</DisplayName>
                        <Group>Administrators</Group>
                        <Name>Admin</Name>
                    </LocalAccount>
                </LocalAccounts>
            </UserAccounts>
        </component>
    </settings>
    <cpi:offlineImage cpi:source="wim:d:/wim/adk/install.wim#Windows 10 Pro" xmlns:cpi="urn:schemas-microsoft-com:cpi" />
</unattend>

Chiudiamo pure “Utilità di preparazione sistema”:

 

046.jpg

 

Apriamo un prompt di comandi CMD e chiudiamo l’immagine con il comando:

 

C:\Windows\System32\Sysprep\Sysprep /oobe /generalize /shutdown /unattend:"D:\CopyProfile.xml"
 

Ricordiamoci di mettere i percorsi corretti, se diversi:

 

047.jpg

 

Se tutto è andato a buon fine la macchina si spegnerà senza errori, quindi chiudiamo la VMware:

 

048.jpg

 

Ora dal disco della VM dobbiamo catturare l’immagine .WIM, per prima cosa bisogna montare su Windows il Disco virtuale di VMware, a questo scopo useremo il programma OFSMount:

 

049.jpg

 

Una volta lanciato il programma selezioniamo il Disco della macchina virtuale:

 

050.jpg

 

Partizione 3 e confermiamo:

 

051.jpg

-

052.jpg

 

Passiamo alla cattura con lo strumento DISM, ovviamente ognuno metterà i propri percorsi, da un Promt CMD come amministratore:

 

dism /capture-image /imagefile:d:\WIM\customInstall.wim /capturedir:G:\ /name:"Windows 10 Professional" /Description:"Windows 10 Professional" /compress:maximum /checkintegrity /verify
-

055.jpg

 

Il tempo dipende dalla dimensione dell’immagine e dalla potenza della macchina:

 

056.jpg

 

Ecco il nostro File .WIM (customInstall.wim) contenente tutto il lavoro fatto:

 

057.jpg

 

Un ulteriore Steps che possiamo fare e che ci tornerà molto comodo è quella di integrare nell’immagine i driver riguardanti l’hardware che andremo ad installare. Dobbiamo creare una cartella con tutti i Driver decompressi (e puliti) come per l’installazione manuale:

 

058.jpg

 

Sempre con il comando DISM integreremo i Driver, se non vogliamo usare i comandi prettamente da Terminale esiste una GUI per DISM, DISM GUI:

 

059.jpg

 

Da Mount Control selezioniamo l’immagine .WIM e una cartella di Uscita:

 

060.jpg

 

Quindi clicchiamo “Mount WIM”:

 

061.jpg

 

Dopo passiamo su Drive Management, selezioniamo la nostra cartella Driver, spuntiamo Forge Unsigned e clicchiamo “Add Drivers”:

 

062.jpg

 

Torniamo su Mount Control e clicchiamo “Dismount WIM”, confermiamo, una volta terminato in file .WIM avrà i nostri Driver integrati:

 

063.jpg

 

Possiamo ridurre lo spazio della ISO comprimendo il file .WIM nel formato .ESD, sempre con il comando DISM, per praticità rinominiamo il file .WIN in “install.wim”, sempre da CDM come amministratore:

 

Dism /Export-Image /SourceImageFile:"D:\WIM\install.wim" /SourceIndex:1 /DestinationImageFile:"D:\WIM\install.esd" /Compress:recovery
-

064.jpg

 

Il tempo dipende sempre dalla potenza del nostro hardware:

 

065.jpg

 

Alla fine ecco il nostro file “install.esd”:

 

066.jpg

 

 

Ora non ci resta che creare la ISO, montiamo la ISO originale di Windows 10 e cancelliamo il file install.wim nella cartella source:

 

067.jpg

 

Nella stessa cartella copiamo il file install.esd:

 

068.jpg

 

Salviamo la ISO e diamogli il nome che preferiamo:

 

069.jpg

 

Operazione completata, possiamo fare un installazione fisica per verificare:

 

070.jpg

 

Installazione Fisica confermata 😀, Aggiornamenti, Layout Configurazioni, Driver, Programmi, Desktop, tutto come configurato sopra:

 

071.jpg

 

Update:

-

Conviene prima della chiusura SysPrep eliminare queste chiavi per l'associazione dei Programmi predefiniti:

-

HKEY_USERS.DEFAULT\Software\Microsoft\Windows\Shell\Associations\FileAssociationsUpdateVersion
HKEY_USERS.DEFAULT\Software\Microsoft\Windows\CurrentVersion\Explorer\FileExts
HKEY_USERS.DEFAULT\Software\Microsoft\Windows\Shell\Associations\UrlAssociations

Comandi per Predefiniti

-

Da una Macchina di riferimento ONLINE:

-

Dism /Online /Export-DefaultAppAssociations:"C:\Users\Administrator\Desktop\AppAssociations.xml"

 

Importazione OFFLINE:

-

Dism.exe /Image:D:\WIM\IMMAGINE /Import-DefaultAppAssociations:D:\WIM\Installazione\AppAssociations.xml
 

 

  • Like 3
Link to comment
Share on other sites

  • Moderators

I metodi sono quelli (Microsoft), il modo è diverso, una volta diventati proprietari della tecnica ognuno si crea il suo personale . Purtroppo ad ogni Build le cose cambiano, alcune almeno.

  • Like 1
Link to comment
Share on other sites

  • 1 year later...

Grazie Netgear sei davvero un guru emoticon-personaggi_89 come dice il mio amico iCanaro emoticon-occhi_61

 

 

 

Grazie di Cuore Perdu

 

io provo spero di riuscirci se no pazienza vuol dire che installo prima Win 10 e dopo Office con il resto

Link to comment
Share on other sites

  • Moderators

Se vuoi Perdu ho Uppato questa ISO, lo lasciata .wim pesa 10 Gb. Basta creare la USB con Rufus e installare.

 

 

 

W10_PRO_64_.295_Auto_Prog_Attiv_DRV.iso

 

 

 

E' quella che vedi nell'Immagine sopra.

Link to comment
Share on other sites

  • 7 months later...

Ciao Netgear in merito alla tua guida volevo chiederti se il copyprofile fissa anche la barra delle applicazioni così un come avviene per il menu start oppure esistono altri comandi che la personalizzano così come viene impostata?

Grazie e complimenti per la guida.

Link to comment
Share on other sites

  • 2 weeks later...
  • Moderators

No il Menù START si fissa con un altro metodo descritto nella Guida, la barra bisogna usare un altro procedimento, cmq copyprofile è abbastanza deprecato anche se funziona, insomma ad ogni release va fatto il punto della situazione...

Link to comment
Share on other sites

  • Moderators

Aggiunta procedura Predefiniti:

-

Update:

-

Conviene prima della chiusura SysPrep eliminare queste chiavi per l'associazione dei Programmi predefiniti:

-

HKEY_USERS.DEFAULT\Software\Microsoft\Windows\Shell\Associations\FileAssociationsUpdateVersion
HKEY_USERS.DEFAULT\Software\Microsoft\Windows\CurrentVersion\Explorer\FileExts
HKEY_USERS.DEFAULT\Software\Microsoft\Windows\Shell\Associations\UrlAssociations

Comandi per Predefiniti

-

Da una Macchina di riferimento ONLINE:

-

Dism /Online /Export-DefaultAppAssociations:"C:\Users\Administrator\Desktop\AppAssociations.xml"

 

Importazione OFFLINE:

-

Dism.exe /Image:D:\WIM\IMMAGINE /Import-DefaultAppAssociations:D:\WIM\Installazione\AppAssociations.xml

  • Like 2
Link to comment
Share on other sites

  • Moderators

 

Fatta la ISO 19042.572

 

Impostazioni di Sistema e Ottimizzazioni

Configurazione Rete per andare con tutti i Device anche vecchi Android

Office 2019 e vari programmi di Utilità,

Driver Sistema AHCI IMEI LAN WIFI per tutto l'hardware INTEL

Predefiniti in base al software installato

Orario UTC per allinearsi agli altri Sistemi

VISUAL C++ e DirectX End-User Runtime

 

Installazione senza Utente, scelto l'HDD ci ritroviamo sul Desktop con Utente Admin senza passwords:

-

photo_2020-10-29_15-48-16.thumb.jpg.433aab2c2377ef1c386b47cdf9582d37.jpg

-

photo_2020-10-29_15-48-10.thumb.jpg.e2a2cc46ddc32d1c951b1cb25252d265.jpg

 

  • Like 2
Link to comment
Share on other sites

Create an account or sign in to comment

You need to be a member in order to leave a comment

Create an account

Sign up for a new account in our community. It's easy!

Register a new account

Sign in

Already have an account? Sign in here.

Sign In Now
  • Recently Browsing   0 members

    • There are no registered users currently online
×
×
  • Create New...

Important Information

We have placed cookies on your device to help make this website better. You can adjust your cookie settings, otherwise we'll assume you're okay to continue.