Jump to content

Aldo

Members
  • Posts

    6
  • Joined

  • Last visited

Aldo's Achievements

Junior Member

Junior Member (1/3)

3

Reputation

  1. Aldo

    Debug tool windows

    Fra l'altro sempre leggendo di notte, mi è capitato un post che ho seguito da reddit in cui per mappare le usb usava un hub 3/2 e mi chiedevo se una cosa simile fosse realmente utile. https://www.amazon.it/EasyULT-velocità-Adattatore-Compatibili-Portatili/dp/B07KHWK4WF
  2. Aldo

    Debug tool windows

    Ancora non sono riuscito, sto lavorando la notte sorry. Cmq se salva salva con tutto il framework installato.
  3. Aldo

    Debug tool windows

    Appena possibile faccio. Cmq linko la versione di cui c'è sicuramente l'export xml Versione derivata Qui il readme del USBView USBView
  4. Aldo

    Debug tool windows

    Si, fra l'altro di questo tool c'è la versione standalone usbtreeview che salva il report c in XML. Ma dovrebbe esserci la possibilità di farne report
  5. Aldo

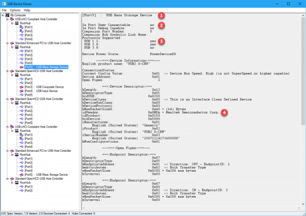
    Debug tool windows

    Ma ad esempio info del tipo in queste immagini È anche altro, ma i tool utili sono limitati all'albero delle usb Mi scuso per mancata presentazione Aida è un gran parte insuperabile penso.
  6. Ciao a tutti, mi presento innanzi tutto, mi chiamo Aldo. Finora ho lurkato pesantemente, leggervi è un piacere. Mi chiedevo se partendo da tools come https://docs.microsoft.com/en-us/windows-hardware/drivers/debugger/usbview che danno informazioni complete sulle usb e altri particolari hw, solo per avere maggiore conoscenza del proprio hw, ne venisse una reale utilità sia come conoscenza che Ome tempistiche. Grazie
×
×
  • Create New...

Important Information

We have placed cookies on your device to help make this website better. You can adjust your cookie settings, otherwise we'll assume you're okay to continue.