Jump to content

Aggiornamento Clover


Zark63

Recommended Posts

  • Support Team

A parere mio... aggiornalo di corsa, nell'ultima versione hanno levato la parte 32bit, ed è molto più coerente con le efi attuali. Quindi a meno che tu non abbia un sistema del paleolitico, e dalla firma non direi, procedi pure ;)

Link to comment
Share on other sites

  • Supervisor

In tanti aggiornamenti Clover Configurator mi ha dato solo una volta un problema che risolsero subito

 

Per quanto riguarda il boot loader

 

Tendenzialmente rimarrei con quello che ti funziona, qui spesso accadono problematiche in quanto lo sviluppo e' diciamo..forse troppo caotico ed in mani differenti :)

Link to comment
Share on other sites

  • Support Team
"fabiosun" post_id="387" time="1519366441" user_id="56">

In tanti aggiornamenti Clover Configurator mi ha dato solo una volta un problema che risolsero subito

 

Per quanto riguarda il boot loader

 

Tendenzialmente rimarrei con quello che ti funziona, qui spesso accadono problematiche in quanto lo sviluppo e' diciamo..forse troppo caotico ed in mani differenti :)

 

Se ti piace smanettare e non riesci resistere all'impulso di aggiornare qualsiasi cosa nuova si presenti, beh allora che stai a fare qui, vai ad aggiornare :D

 

Se invece odi tribolare e il tuo sistema gira liscio come un orologio svizzero, beh allora non toccare niente... quello che non è rotto non si aggiusta ;)

 

Come ha evidenziato Fabio, essendo lo sviluppo un po' caotico, a volte possono capitare aggiornamenti strani che rompono qualcosa... oltre che le pelotas; quindi a chi non è mai capitato niente (o non se ne è accorto) buon per lui :D a me ne sono capitate... comunque sono un aggiornatore compulsivo emoticon_personaggio136 emoticon_risata corro ad aggiornare qualcosa emoticon_risata1

Link to comment
Share on other sites

  • 3 years later...
  • 4 weeks later...
  • 3 weeks later...
  • Supervisor

per me si, anche se ho zero fiducia del dev attuale e del parco betatester

dicono sempre it works...e non chiudono le falle segnalate da mesi

cmq meglio avere la scelta e anche se non sicura come funzionalità, poter scegliere al boot le opzioni o anche un config completo..e' una cosa positiva se ti piace fare tante prove

 

OpenCore e' piu' sicuro ma anche molto piu' chiuso ad errori utente 🙂

 

 

Link to comment
Share on other sites

  • Support Team

Sperimento poco con le opzioni al boot mi piace averlo come un altro asso nella manica ... two bootloader is megl che uan 😁  non si sa mai , comunque ho lasciato un messaggio a Sergey Slice " da "  :classic_laugh: che sicuramente ha letto , non mi ha neanche considerato ..... credo che se ne parla ormai di aggiungere quel fix dopo che sara' uscita la release definitiva di OC 0.7.5 

Link to comment
Share on other sites

  • Supervisor

Per me errori strutturali a parte del boot loader e' stato fondamentale per ridurre le patches del Kernel AMD da 46 a circa 16..poi accettate e pubblicate dai maintainer delle stesse

diciamo che poco si sente in giro..ma spesso delle buone cose partono da noi di macOS86 (senza falsa modestia)

 

Il dev che sta modernizzando clover (copiando a destra e manca da openCore) e' l'altro..personalmente non ho avuto con lui un buon rapporto e ho preferito segnalare via issue su GitHub i problemi seri che ha il bootloader dalla 5123

pero' in un disco secondario la ho sempre aggiornata la EFI di Clover 🙂

 

  • +1 1
Link to comment
Share on other sites

  • 3 weeks later...
  • Support Team

Aggiornamento Clover  Release 5142    https://github.com/CloverHackyColor/CloverBootloader/releases  

 

Integration with OC 0.7.5

New quirk ResizeAppleGpuBar will be useful for owners of AMD RX6800.

 

Non e' che stanno esagerando a furia di integrare OC ? :default_hysterical:

 

329362705_Schermata2021-11-03alle01_43.thumb.png.ef7e1e27bfe269a39a5d50be9a8a482d.png

 

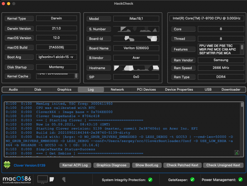
Con hackcheck risulta addirittura ( OC? ) sconosciuto 🙃

433386817_Schermata2021-11-03alle10_27_43.png.050b2542b19de0c4d65c4dd408ae20a3.png

 

  • +1 1
Link to comment
Share on other sites

  • Supervisor

al momento non ci sono riuscito ad estrarlo..ma non sono molto stimolato 🙂

fabio@Pro-di-fabio ~ % /Users/fabio/Desktop/CloverConfigPlistValidator\ Folder/usr/local/bin/ccpv /Volumes/EFI/EFI/CLOVER/config.plist
Your plist looks good. Well done!
fabio@Pro-di-fabio ~ %

 

162014492_Screenshot2021-11-03at11_44_40.png.785d4cdc617e28efcca17fb85092778a.png

  • +1 1
Link to comment
Share on other sites

  • 4 weeks later...
  • 1 month later...

io  @Slice. e @Jeff li ringrazio alla grandissima, come chiunque  contribuisca a Clover, OC lo " studiai " per primo e a Dortania devo la comprensione e la realizzazione di molte cose, come del resto alla lettura di questo fantastico forum e, in differenti misure anche  altri due o tre forum forestieri, però poi  OC, che è fantastico, ha mille " beghe". Come chi si trova meglio con Paint Shop Pro che con Photoshop proprio per la raffinatezza della modulabilità, o mille altri esempi. Con Clover mi funziona tutto, da un annetto senza neanche particolari problemi, sono alla 5143 con Monteriggioni 12.1, libero.  Se integra OC, rendendomene alcune  intelligenti elaborazioni fruibili ( pur stavolta senza imparare  realmente, ma per quello  volendo si può  continuare a leggere differences, mica è vietato...). Certo il punto sarà implementarmi in testa anche OC, almeno basicamente,  in ogni caso con  le fantastiche e ...ottime strumenti di Gengik ed altri  tipo ssdtbasic, ma anche quelle z390, insomma, oggi mi pare più facile, tutto e nonostante tutto, di un paio di anni fa quando  decisi di capire  un minimo come  mesticciare con questa roba. ciao 🙂. Operatore ideale: AND non OR ( io per ora soo OR, ma per limiti miei di  inter ligenza, prima o poi forse  mesticcerò anche con OC, ma ora non ne avrei motivo. Infine una poesia ermetica per queste Feste: Mesticciare pallido e storto, ed è subito bega.

Link to comment
Share on other sites

Create an account or sign in to comment

You need to be a member in order to leave a comment

Create an account

Sign up for a new account in our community. It's easy!

Register a new account

Sign in

Already have an account? Sign in here.

Sign In Now
  • Recently Browsing   0 members

    • There are no registered users currently online
×
×
  • Create New...

Important Information

We have placed cookies on your device to help make this website better. You can adjust your cookie settings, otherwise we'll assume you're okay to continue.